首页
伤感说说
动漫配图
心情说说
抖音文案
伤感图片
伤感说说:
伤感的句子说说心情
空间说说
心情说说
爱情说说
女生伤感说说
人生感悟
心情不好的说说
说说带图片
关于生活的说说
说说心情短语
qq空间说说带图片
个性说说
励志名言
一句话经典语录
感悟人生的经典句子
短句吧
情感故事
抖音文案
伤感图片:
伤感图片带字
非主流伤感图片
唯美伤感图片
女生伤感图片
唯美意境图片
悲伤的图片
唯美意境伤感图片
只有字的伤感图片
说说图片
伤心的图片
美甲图片
图片大全
情感图片
微信头像男
动态壁纸
动漫配图
伤感图片
首页
>
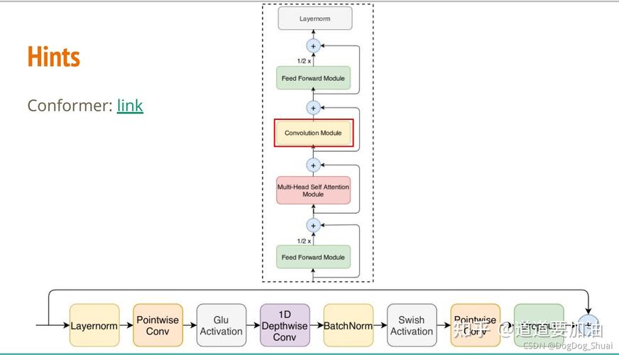
conformer
conformer,
新模型conformertransformer与cnn的超强融合中科院鹏程实验室华为
李宏毅2021年机器学习作业4selfattention实验记录
百分点感知智能实验室:语音识别技术发展阶段探究
网络结构设计借鉴espnet的joint loss框架,这一框架采取conformer
百度语音技术重要进展基于历史信息抽象的流式截断conformer建模smlta
更多推荐
飞过山现具
banten